complexType EnRouteType
diagram Fixm_diagrams/Fixm_p342.png
namespace http://www.fixm.aero/flight/4.3
children fx:alternateAerodrome fx:boundaryCrossingCoordination fx:currentModeACode fx:extension
used by
element FlightType/enRoute
annotation
documentation
Groups the en route information about the flight.
source <xs:complexType name="EnRouteType">
 
<xs:annotation>
   
<xs:documentation>Groups the en route information about the flight.</xs:documentation>
 
</xs:annotation>
 
<xs:sequence>
   
<xs:element name="alternateAerodrome" type="fb:AerodromeReferenceType" nillable="true" minOccurs="0" maxOccurs="20">
     
<xs:annotation>
       
<xs:documentation>An ICAO designator of the aerodrome to which a flight could be diverted while en route, if needed.</xs:documentation>
     
</xs:annotation>
   
</xs:element>
   
<xs:element name="boundaryCrossingCoordination" type="fx:BoundaryCrossingType" nillable="true" minOccurs="0" maxOccurs="1">
     
<xs:annotation>
       
<xs:documentation>A proposed boundary crossing information with associated details including altitude, crossing point and crossing time.</xs:documentation>
     
</xs:annotation>
   
</xs:element>
   
<xs:element name="currentModeACode" type="fb:ModeACodeType" nillable="true" minOccurs="0" maxOccurs="1">
     
<xs:annotation>
       
<xs:documentation>Current assigned Mode A code. [FIXM]</xs:documentation>
     
</xs:annotation>
   
</xs:element>
   
<xs:element name="extension" type="fb:EnRouteExtensionType" nillable="true" minOccurs="0" maxOccurs="2000">
     
<xs:annotation>
       
<xs:documentation>An extension hook for attaching extension (non-core) classes.</xs:documentation>
     
</xs:annotation>
   
</xs:element>
 
</xs:sequence>
</xs:complexType>

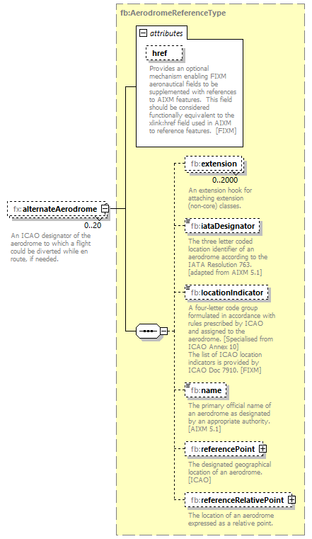
element EnRouteType/alternateAerodrome
diagram Fixm_diagrams/Fixm_p343.png
namespace http://www.fixm.aero/flight/4.3
type fb:AerodromeReferenceType
properties
minOcc 0
maxOcc 20
content complex
nillable true
children fb:extension fb:iataDesignator fb:locationIndicator fb:name fb:referencePoint fb:referenceRelativePoint
attributes
Name  Type  Use  Default  Fixed  Annotation
href  fb:HypertextReferenceType  optional      
documentation
Provides an optional mechanism enabling FIXM aeronautical fields to be supplemented with references to AIXM features.  This field should be considered functionally equivalent to the xlink:href field used in AIXM to reference features.  [FIXM]
annotation
documentation
An ICAO designator of the aerodrome to which a flight could be diverted while en route, if needed.
source <xs:element name="alternateAerodrome" type="fb:AerodromeReferenceType" nillable="true" minOccurs="0" maxOccurs="20">
 
<xs:annotation>
   
<xs:documentation>An ICAO designator of the aerodrome to which a flight could be diverted while en route, if needed.</xs:documentation>
 
</xs:annotation>
</xs:element>

element EnRouteType/boundaryCrossingCoordination
diagram Fixm_diagrams/Fixm_p344.png
namespace http://www.fixm.aero/flight/4.3
type fx:BoundaryCrossingType
properties
minOcc 0
maxOcc 1
content complex
nillable true
children fx:altitudeInTransition fx:clearedLevel fx:crossingPoint fx:crossingTime fx:extension
annotation
documentation
A proposed boundary crossing information with associated details including altitude, crossing point and crossing time.
source <xs:element name="boundaryCrossingCoordination" type="fx:BoundaryCrossingType" nillable="true" minOccurs="0" maxOccurs="1">
 
<xs:annotation>
   
<xs:documentation>A proposed boundary crossing information with associated details including altitude, crossing point and crossing time.</xs:documentation>
 
</xs:annotation>
</xs:element>

element EnRouteType/currentModeACode
diagram Fixm_diagrams/Fixm_p345.png
namespace http://www.fixm.aero/flight/4.3
type fb:ModeACodeType
properties
minOcc 0
maxOcc 1
content simple
nillable true
facets
Kind Value Annotation
minLength 0
maxLength 4096
pattern [0-7]{4}
annotation
documentation
Current assigned Mode A code. [FIXM]
source <xs:element name="currentModeACode" type="fb:ModeACodeType" nillable="true" minOccurs="0" maxOccurs="1">
 
<xs:annotation>
   
<xs:documentation>Current assigned Mode A code. [FIXM]</xs:documentation>
 
</xs:annotation>
</xs:element>

element EnRouteType/extension
diagram Fixm_diagrams/Fixm_p346.png
namespace http://www.fixm.aero/flight/4.3
type fb:EnRouteExtensionType
properties
minOcc 0
maxOcc 2000
content complex
nillable true
annotation
documentation
An extension hook for attaching extension (non-core) classes.
source <xs:element name="extension" type="fb:EnRouteExtensionType" nillable="true" minOccurs="0" maxOccurs="2000">
 
<xs:annotation>
   
<xs:documentation>An extension hook for attaching extension (non-core) classes.</xs:documentation>
 
</xs:annotation>
</xs:element>


XML Schema documentation generated by XMLSpy Schema Editor http://www.altova.com/xmlspy